如何查看系统蓝屏原因?
首选我们要找到DMP蓝屏文件;
然后去微软商店下载WinDbg软件;
打开软件后,将DMP文件拖进来,拖进来会加载一段时间,耐心等待;
加载完后点那个蓝色字母的地方!~ !analyze -v 点了以后会继续加载~
加载完以后,下图红色箭头指的地方就是系统蓝屏时间;运行了2小时03分蓝屏了;
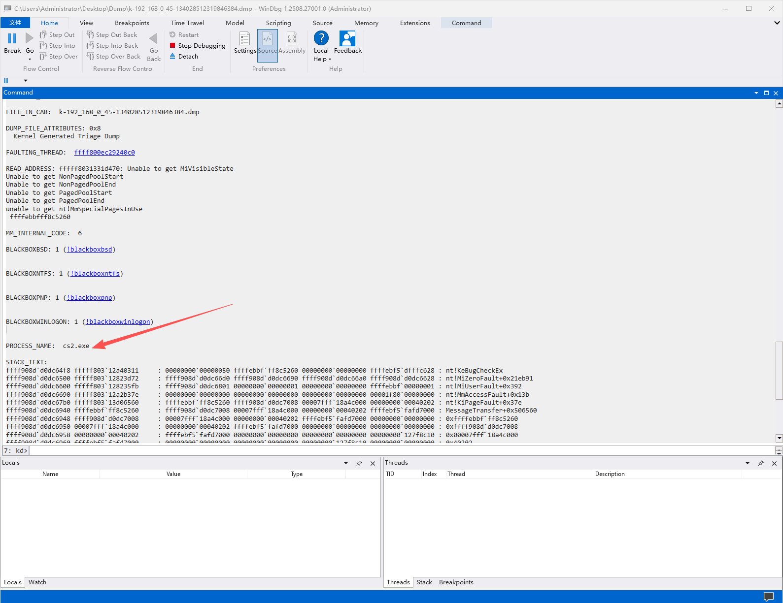
继续往下拉,下面箭头指的位置显示的是导致蓝屏的进程;
继续往下拉,下图箭头指的位置显示的是导致蓝屏的驱动;
找到导致蓝屏的进程和驱动后,我们就可以根据经验排查是哪里冲突导致的;我们小白只要知道这些后,假如进程和驱动都是第三方的,我们找第三方软件厂家反应,显示的是系统进程和微软驱动,大概率是某软件导致系统奔溃的就需要我们一个一个软件去测了,例如去掉所有软件,一个一个软件去排查;
尊重他人劳动成果,转载请注明来源
当前文章作者名: 原来我不帅
当前文章标题: 如何查看系统蓝屏原因?
当前文章地址: https://www.pxecn.net/technology/327.html
当前文章作者名: 原来我不帅
当前文章标题: 如何查看系统蓝屏原因?
当前文章地址: https://www.pxecn.net/technology/327.html
THE END
4
二维码
打赏
海报
如何查看系统蓝屏原因?
首选我们要找到DMP蓝屏文件;
然后去微软商店下载WinDbg软件;
打开软件后,将DMP文件拖进来,拖进来会加载一段时间,耐心等待;
加载完后点那个蓝色字母的……






共有 0 条评论